2008/06/26からのアクセス回数 22464
ここでは、antlr/ANTLRWorksを使ってみるに続いて、例題を構文木を使った 解析に変更して、ANTLRWorksでのデバッグ方法も合わせて紹介する。
例題を四則演算に戻し、変数を導入したのが以下のE3.gです。
grammar E3;
options{
output = AST;
ASTLabelType = CommonTree;
}
tokens{
ASSIGN; ALU_ADD; ALU_SUB; ALU_MUL; ALU_DIV;
}
prog
: (
statement
{ if ($statement.tree != null) System.out.println($statement.tree.toStringTree());}
)+
;
statement
: expression NEWLINE!
| IDENTIFIER '=' expression NEWLINE
-> ^(ASSIGN IDENTIFIER expression)
| NEWLINE!
;
expression
: product (aop^ product)*
;
aop
: '+'
-> ALU_ADD
| '-'
-> ALU_SUB
;
product
: factor (pop^ factor)*
;
pop
: '*'
-> ALU_MUL
| '/'
-> ALU_DIV
;
factor
: IDENTIFIER
| CONSTANT
| '('! expression ')'!
;
IDENTIFIER : ('a'..'z'|'A'..'Z')+ ;
CONSTANT : '0'..'9'+ ;
NEWLINE : '\r'? '\n' ;
WS : (' '|'\t')+ {skip();} ;
optionsに
options{
output = AST;
ASTLabelType = CommonTree;
}
とし、出力を構文木、ASTLabelTypeを標準のCommonTreeと宣言します。
出力された構文木が言語依存しないようにtokensでオペレータのトークンを宣言します。
tokens{
ASSIGN; ALU_ADD; ALU_SUB; ALU_MUL; ALU_DIV;
}
ここでは、代入と四則演算を定義しました。
構文木を生成する場合に便利なオペレータ!と^の使い方について説明します。
構文木は、
^(ルート 要素1 要素2 ...)
のように表現し、ルート要素の子要素として、要素1、要素2が生成されることを表します。
構文木生成オペレータは、構文の要素の後に!または、^を続けて付けて使用します。
statementを例に説明すると
: expression NEWLINE!
は、NEWLINEを構文木に出力せず、expressionを返す形になります。
文法定義 -> 構文木置換定義
| IDENTIFIER '=' expression NEWLINE -> ^(ASSIGN IDENTIFIER expression)
は、
^(ASSIGN IDENTIFIER expression)
のように代入トークンの下に識別子とその値(expression)の構文木を生成するように指定します。
progの定義で
{ if ($statement.tree != null) System.out.println($statement.tree.toStringTree());}
の部分で確認のために、生成されたツリーを出力しています。
入力として
a=1 a+2*3
を入力したときのOutputとASTの画面です。
出力は、1行毎の結果で、
(ASSIGN a 1) (ALU_ADD a (ALU_MUL 2 3))
と期待通りの結果となり、ASTも
^(nil ^(ASSIGN a 1) ^(ALU_ADD a ^(ALUMUL 2 3)))
となっています。
ちなにみ^や!オペレータを使用しない場合には、以下のような定義になります(構文のみ抜粋)。 expression, factorの定義が複雑になっています。
prog
: (
statement
{ if ($statement.tree != null) System.out.println($statement.tree.toStringTree());}
)+
;
statement
: expression NEWLINE
-> expression
| IDENTIFIER '=' expression NEWLINE
-> ^(ASSIGN IDENTIFIER expression)
| NEWLINE
->
;
expression
: (product
-> product
)
(aop p=product
-> ^(aop $expression $p)
)*
;
aop
: '+'
-> ALU_ADD
| '-'
-> ALU_SUB
;
product
: (factor
-> factor
)
(pop f=factor
-> ^(pop $product $f)
)*
;
pop
: '*'
-> ALU_MUL
| '/'
-> ALU_DIV
;
factor
: IDENTIFIER
-> IDENTIFIER
| CONSTANT
-> CONSTANT
| '(' expression ')'
-> expression
;
構文木解析T1.gは、以下のような定義になります。
tree grammar T1;
options{
tokenVocab=E3;
ASTLabelType = CommonTree;
}
@header {
import java.util.HashMap;
}
@members {
HashMap memory = new HashMap();
}
prog : statement+ ;
statement
: e=expression
{ System.out.println($e.value); }
| ^(ASSIGN id=IDENTIFIER e=expression)
{ memory.put($id.text, new Integer($e.value)); }
;
expression returns [int value]
: ^(ALU_ADD a=expression b=expression)
{$value = $a.value + $b.value;}
| ^(ALU_SUB a=expression b=expression)
{$value = $a.value - $b.value;}
| ^(ALU_MUL a=expression b=expression)
{$value = $a.value * $b.value;}
| ^(ALU_DIV a=expression b=expression)
{$value = $a.value / $b.value;}
| IDENTIFIER
{
Integer v = (Integer)memory.get($IDENTIFIER.text);
if (v != null) $value = v.intValue();
else System.err.println("undefined variable " + $IDENTIFIER.text);
}
| CONSTANT
{ $value = Integer.parseInt($CONSTANT.text); }
;
これまでは、grammar宣言を使っていましたが、構文木を扱う文法では、
tree grammar T1;
のようにtree grammar宣言を使用します。
optionsでは、
options{
tokenVocab=E3;
ASTLabelType = CommonTree;
}
のように
します。
header宣言では、import文やpackage文等のヘッダ情報を宣言します。
例では、HashMapをインポートしています。
@header {
import java.util.HashMap;
}
members宣言では、構文解析で使用するprivate変数やメソッドを定義します。
例では、HashMap型のmemory変数を宣言しています。
@members {
HashMap memory = new HashMap();
}
例題の文法は、
注意すべき点は、この処理は最初の文法には依存しない点です
残念ながらANTLRWorksでは構文木を扱う文法は直接デバッグすることはできないので、テスト プログラムを作成します。
TestE.javaは、以下のように作成します。
import org.antlr.runtime.ANTLRInputStream;
import org.antlr.runtime.CommonTokenStream;
import org.antlr.runtime.tree.CommonTree;
import org.antlr.runtime.tree.CommonTreeNodeStream;
public class TestE {
public static void main(String[] args) throws Exception {
ANTLRInputStream input = new ANTLRInputStream(System.in);
E3Lexer lexer = new E3Lexer(input);
CommonTokenStream tokens = new CommonTokenStream(lexer);
E3Parser parser = new E3Parser(tokens);
E3Parser.prog_return r = parser.prog();
CommonTree t = (CommonTree)r.getTree();
CommonTreeNodeStream nodes = new CommonTreeNodeStream(t);
T1 walker = new T1(nodes);
walker.prog();
}
}
ここで、T1をwalkerと宣言していますが、構文木解析プログラムがデザインパターンの ビジターパターンを採用しているからです。
T1.gをデバッグオプション付きでコード生成すると
java org.antlr.Tool -g T1.g
ANTWorksのリモートデバッグが可能なコードを生成します。
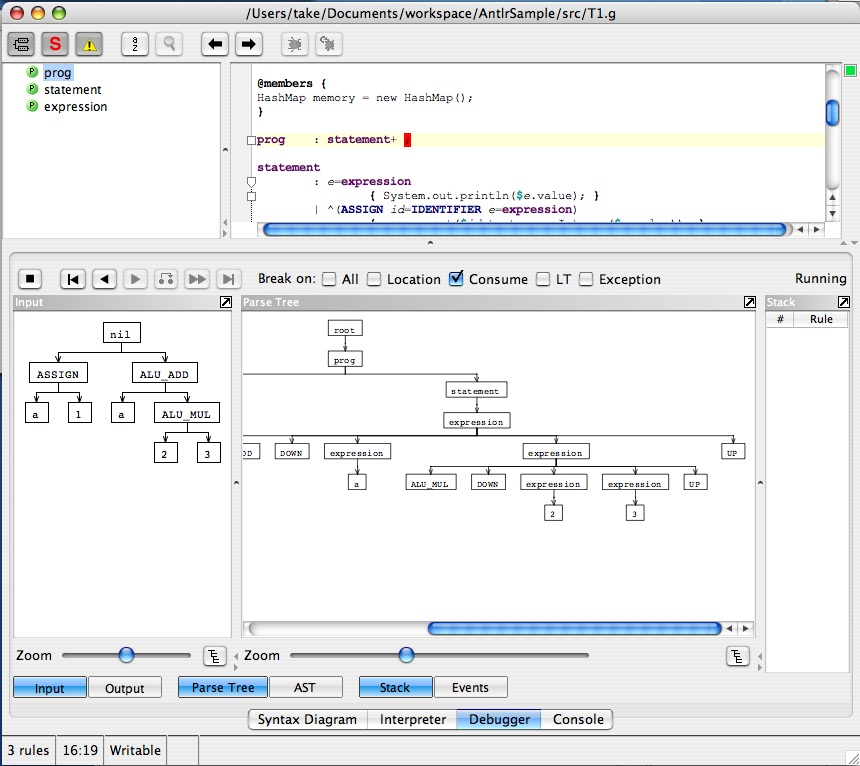
最初にTestEを起動し、以下のような入力データを入れます。
a=1 a+2*3
TestEは、
(ASSIGN a 1) (ALU_ADD a (ALU_MUL 2 3))
を出力して停止します。
次にANTLRWorksのDebuggerからDebug Remoteメニューを選択します。
のように入力に構文木が表示され、parse Treeで解析の結果が表示されます。
コンソールには、計算結果が表示されます。
7
最後に停止ボタンを押すとプログラムは終了します。
このようにANTLRWorksを使って簡単に構文木解析のプログラムもデバッグできます。
この記事は、
皆様のご意見、ご希望をお待ちしております。